特价活动:>>>> 畅云管家新购、续费8折优惠,畅捷通T+cloud、好会计、易代账、好业财、好生意云产品8折优惠。
功能介绍:根据企业需要自定义单据打印模板
页面路径:系统管理→个性化设置→打印模板,模板添加成功后,请点击刷新页面查看
操作步骤:
以销货单打印模板为例,系统预置一张模板,可以在此基础上修改,系统预制的模板默认进入的是新设计器,如有需要点击右上角切换老设计器,新设计器模板保存之后不可以切换到老设计器。
设计器分为页眉、表头、表体、表尾、页脚区域
左侧控件支持直接拖动到设计器内,文本类型控件双击可以直接输入文本内容
右侧功能区
5.上侧控件支持设置字体大小、文本对方方式、文本超长是否截断、表格操作等
6.打印模板新增公式设计器
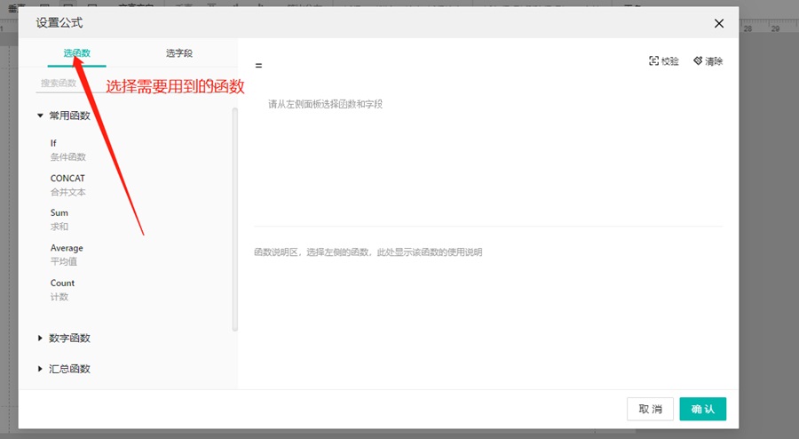
业务场景:在设置单据的打印模板时,需要通过模板中已有的数据源进行一些公式的计算。
操作步骤:
(1)进入到模板编辑页面后,可先添加一个文本框,在右侧属性里点击设置公式,进行公式计算(以销货单为例)


(3)以上公式设置完成后,在将单据进行打印时即可显示对应公式计算的内容。
客服电话:400-665-0028
关键字:用友财务软件,畅捷通软件,财务软件,进销存软件,U9官网,用友U8,用友T1,用友T+,用友T3,用友T6,畅捷通好会计,好生意,智+好业财,用友培训服务售后公司,畅捷通运营培训服务公司
版权所有:用友畅捷通软件 Copyright © 2026 All rights reserved.