热门关键词好会计 好业财 T+ 易代账 好生意 用友U8 用友BIP

    详细信息

    您现在的位置:网站首页 >> 百科问答 >> 详细信息

    好业财专业版菜单栏如何新增一级二级菜单?

    特价活动:>>>> 畅云管家新购、续费7折优惠,畅捷通T+cloud、好会计、易代账、好业财、好生意云产品8折优惠 

    【问题现象】

    好业财专业版菜单栏如何新增一级二级菜单?

    _增加菜单进行增加凭证_在菜单选项卡中添加财务分析

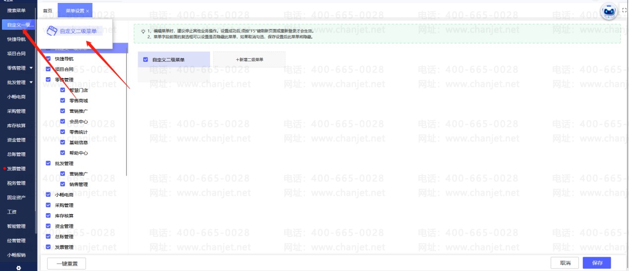
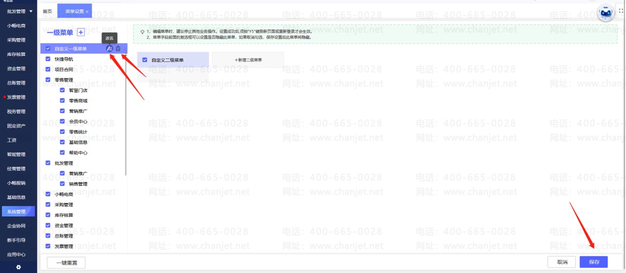
    【操作步骤】点击【系统管理】-【菜单管理】,左上角点击+号,可以新增一级菜单;右边界面点击新建二级菜单可以新增二级菜单

    增加菜单进行增加凭证_在菜单选项卡中添加财务分析_

    在菜单选项卡中添加财务分析__增加菜单进行增加凭证

    新增完成一级二级菜单后,菜单名称右边可以修改、删除。保存之后软件中即多了自定义一级菜单和自定义二级菜单

    增加菜单进行增加凭证_在菜单选项卡中添加财务分析_

    在菜单选项卡中添加财务分析__增加菜单进行增加凭证

     

     

    上一篇:企业管理系统好业财往来期初中客户的期初应收录入了负数,后面如何核销呢?

    客服电话:400-665-0028

    关键字:用友财务软件,畅捷通软件,财务软件,进销存软件,U9官网,用友U8,用友T1,用友T+,用友T3,用友T6,畅捷通好会计,好生意,智+好业财,用友培训服务售后公司,畅捷通运营培训服务公司

    版权所有:用友畅捷通软件 Copyright © 2026 All rights reserved.

    鲁ICP备2020041017号-6